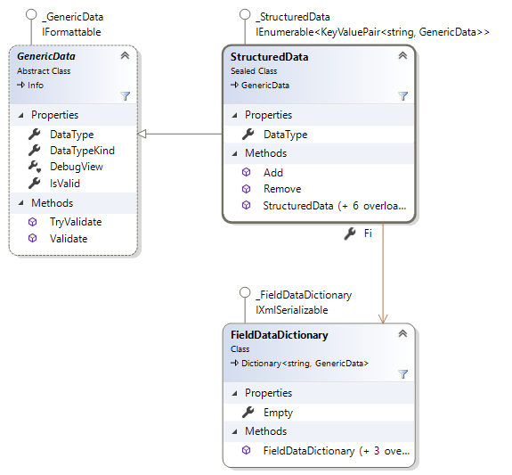
The structured data is a record, or a representation of union (in data dictionary model, i.e. the only model available before OPC UA 1.04). It is represented by an instance of the StructuredData Class.
The FieldData Property contains field data - a dictionary where the key is a field name, and the value is a generic data of that field.
The StructuredData Class is an IEnumerable of KeyValuePair<String, GenericData> (its field data), and it has an Add Method for the same. It means that you can easily enumerate through its field data, and it can also participate in collection initializers in C# or in VB.NET.

OPC UA has a concept of OptionSets. OptionSet value is basically a group of named bits. Some OptionSets may have an associated validity mask, which determines which of the bits are valid (when reading) or which bits should be written.
QuickOPC represents OptionSets as structures of Boolean values, where each data field of the structure corresponds to one bit of the OptionSet. All data fields are optional, and data fields for bits that not contained in the validity mask are omitted from the data.